Skip to content

Navigation Menu

Sign in
Appearance settings

Search code, repositories, users, issues, pull requests...

Provide feedback

We read every piece of feedback, and take your input very seriously.

Saved searches

Use saved searches to filter your results more quickly

Sign up
Appearance settings

ShellCode33/arc-theme-colorful

Repository files navigation

Arc Theme Colorful

Arc is a flat theme with transparent elements for GTK 3, GTK 2 and various desktop shells, window managers and applications. It's well suited for GTK based desktop environments such as GNOME, Cinnamon, Xfce, Unity, MATE, Budgie etc.

This project is a fork of jnsh's repo, which is the maintained fork of the original Arc theme by horst3180.

What you will find here is basically the same Arc theme you are used to, but with different color variants.

Important

Only the GTK themes have been tested, but my guess is that the other themes should work fine as well.

Installation

Go to the latest release and download the archive for the color your want.

The downloaded archive will contain all four variants: Light, Dark, Lighter and Darker.

Go to your themes folder and extract the archive in there:

$ cd ~/.local/share/themes/
$ mv ~/Downloads/arc-theme-COLOR.tar.gz .
$ tar -xf arc-theme-COLOR.tar.gz

You should see that four folders popped up:

$ ls ~/.local/share/themes/
Arc-Red Arc-Red-Darker Arc-Red-Dark
Arc-Red-Lighter arc-theme-red.tar.gz

You should now be able to change your theme the same way you are used to.

Color variants

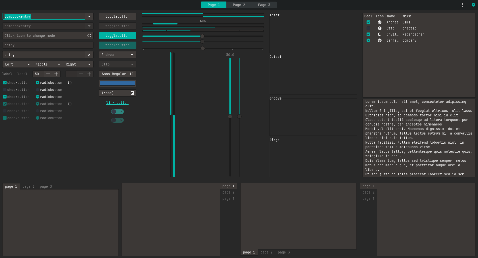
Red

A screenshot of the Arc dark red theme

A screenshot of the Arc light red theme

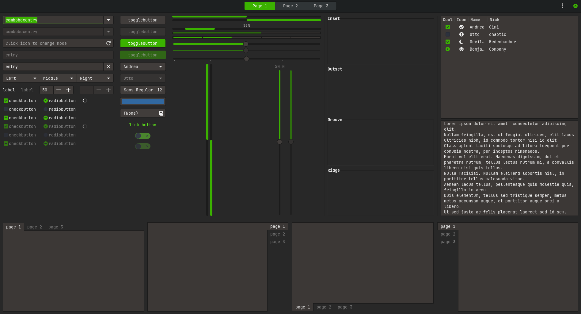
Green

A screenshot of the Arc dark green theme

A screenshot of the Arc light green theme

Blue

A screenshot of the Arc dark blue theme

A screenshot of the Arc light blue theme

Yellow

A screenshot of the Arc dark yellow theme

A screenshot of the Arc light yellow theme

Orange

A screenshot of the Arc dark orange theme

A screenshot of the Arc light orange theme

Cyan

A screenshot of the Arc dark cyan theme

A screenshot of the Arc light cyan theme

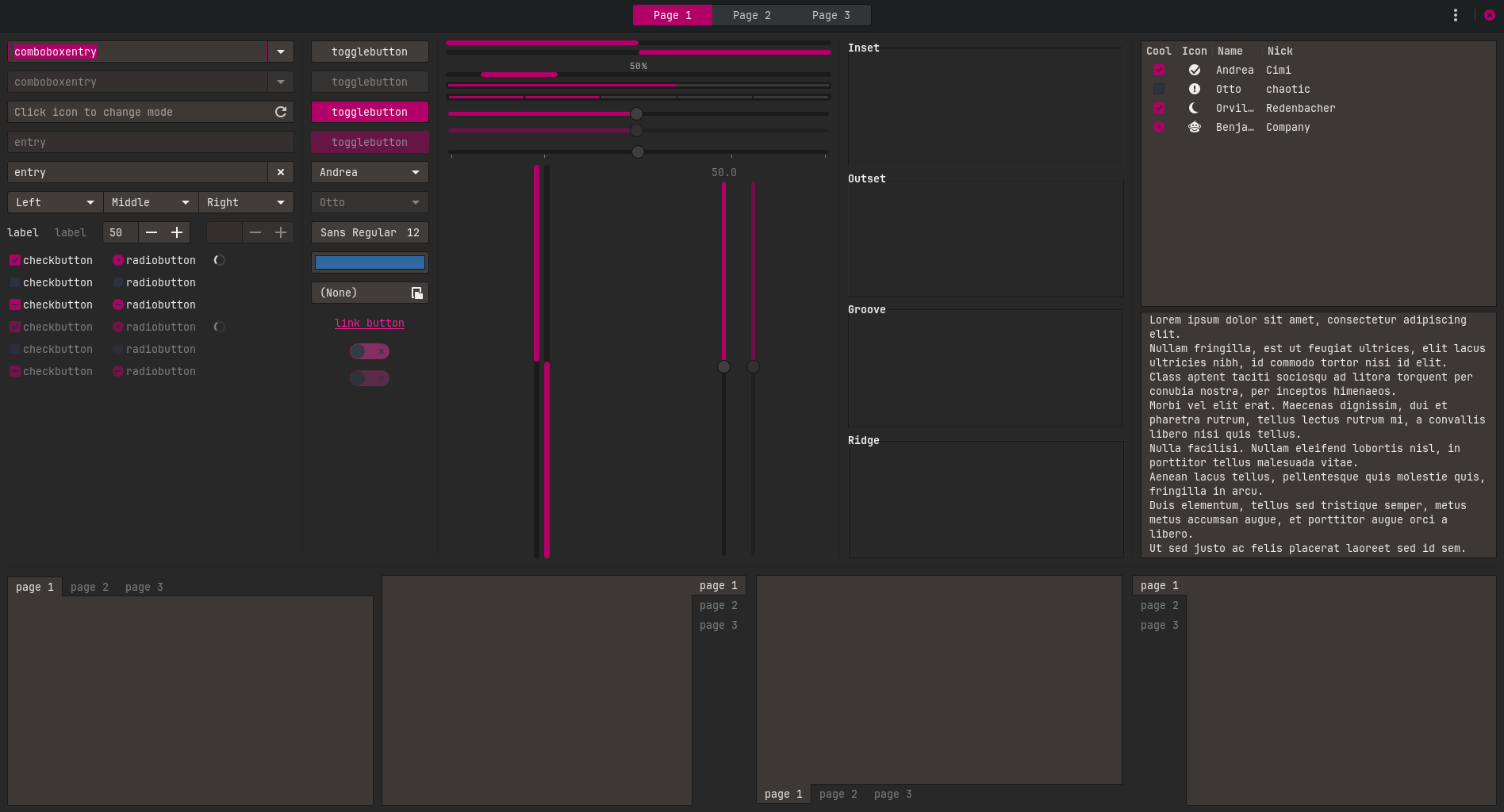
Pink

A screenshot of the Arc dark pink theme

A screenshot of the Arc light pink theme

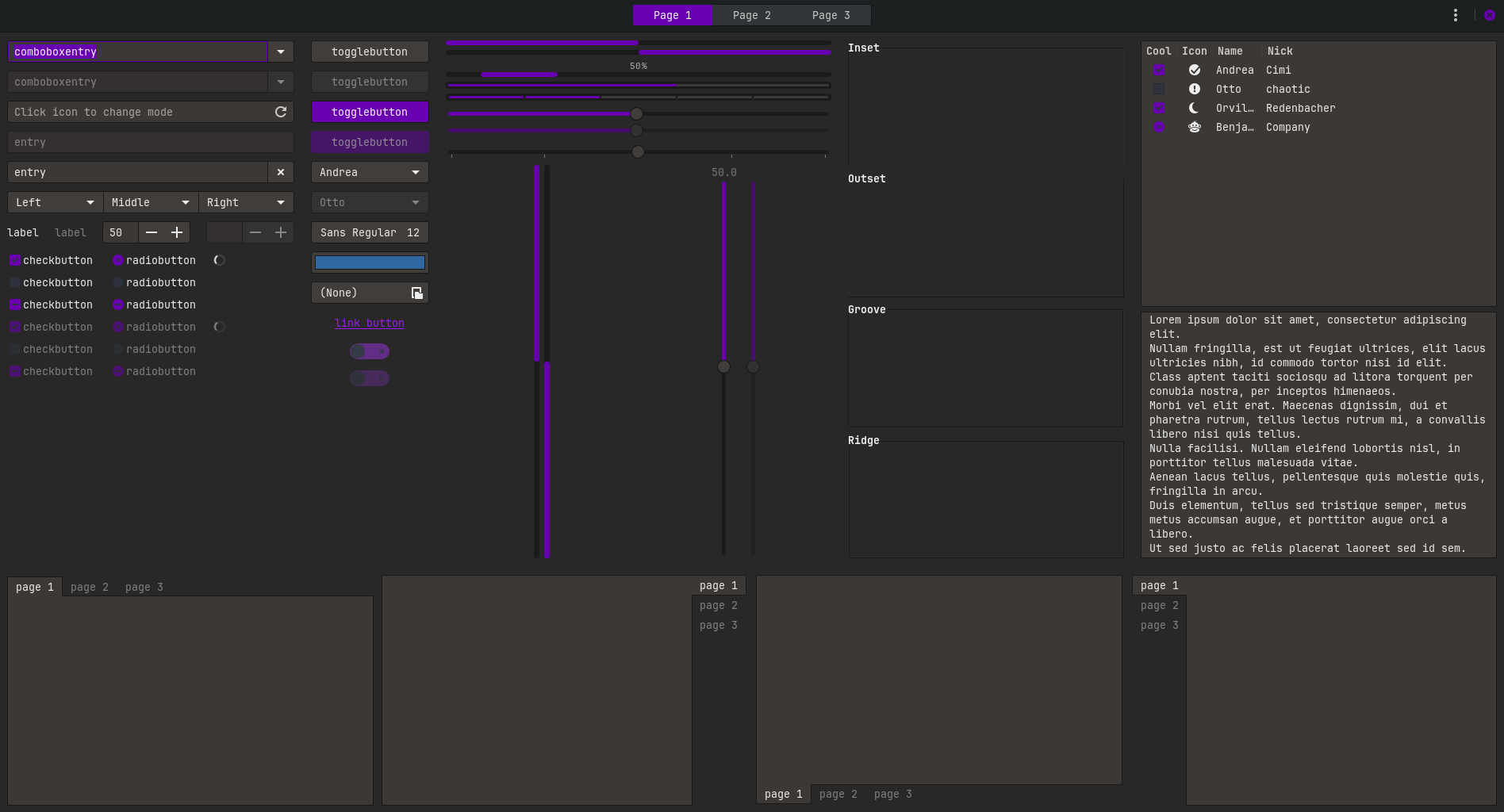
Purple

A screenshot of the Arc dark purple theme

A screenshot of the Arc light purple theme

Supported toolkits and desktops

Arc comes with themes for the following:

  • GTK 2
  • GTK 3
  • GTK 4
  • GNOME Shell >=3.28
  • Cinnamon >=3.8
  • Unity
  • Metacity
  • Xfwm
  • Plank

About

No description, website, or topics provided.

Resources

License

Stars

Watchers

Forks

Packages

No packages published

Contributors 53

Languages

AltStyle によって変換されたページ (->オリジナル) /